Development and research of the model of a wheel-legged robot
- 作者: Dyakov A.S.1, Evseev K.B.1, Fedorov D.S.1
-
隶属关系:
- Bauman Moscow State Technical University
- 期: 卷 17, 编号 4 (2023)
- 页面: 435-446
- 栏目: Electrotechnical facilities and systems
- URL: https://journals.eco-vector.com/2074-0530/article/view/623720
- DOI: https://doi.org/10.17816/2074-0530-623720
- ID: 623720
如何引用文章
详细
BACKGROUND: The development of robots capable of moving in both walking and wheeled modes and distinguishing with a simple design from the already developed robots is a relevant task for some recent years. In order for such a robot to have scientific and commercial success, it is necessary for it to be as structurally complex, smooth, reliable and inexpensive as its wheeled equivalent and, in addition, to be able to move stably and quickly over terrain that is impassable for wheeled robots. The robot dynamics is modeled with the Universal Mechanism and the MATLAB/Simulink software packages. The results of virtual tests of the robot in main motion modes (straight-line motion, turning, step climbing) are given in the paper.
AIM: Increasing the mobility of a wheel-legged robot, equipped with the pseudo-walking propulsion system, using reasonable control laws.
METHODS: In order to evaluate ride performance of the studied robot, methods of numerical simulation of its motion based on the multibody dynamics software packages are used.
RESULTS: The maximal velocity of stable straight-line motion, the turning velocity and the height of the largest climbed step were obtained for the robot with given power of engines.
CONCLUSION: The model of the new mobile robot equipped with the simple-designed propulsion system has been developed. This model demonstrated high cross-country abilities and other mobility indicators according to the results of virtual tests.
全文:
ВВЕДЕНИЕ
В статье приводится описание конструкции, модели привода и логики управления моделью быстроходного, высокопроходимого и манёвренного шагающего робота с шестью псевдодвижителями, имеющего простую конфигурацию.
Шагающие роботы — это машины, движители («лапы») которых поочередно толкают корпус находясь в положении опоры и затем переносятся на новое место. Зачастую технический облик таких машин диктуется анатомией животных различных видов, многие шагающие роботы копируют общие принципы походки животных, что позволяет им передвигаться по сложному и разнообразному рельефу с встречающимися на пути препятствиями. В этом случае узлы таких роботов называют также, как органы животных (лапа, сустав, тело и т.д.). При этом, зачастую скорость передвижения снижается, возрастает сложность конструкции, усложняется закон управления и возрастает стоимость изделия. Количество движителей определяется ожидаемой областью применения робота. Уменьшение количества движителей приводит к лучшей манёвренности на пересечённой местности, но при этом система управления, обеспечивающая требуемые показатели устойчивости, становится более сложной [1].
Робот с шестью псевдодвижителями («лапами») разрабатывался в соответствии с рекомендациями, изложенными в работах А.С. Дьякова и Г.О. Котиева [2, 3]. Конструкция робота состоит из жёсткого корпуса и шести «лап» в форме четверти колеса, соединённого с осью одной спицей (рис. 1b). Каждая «лапа» обладает одной степенью свободы (вращением) относительно корпуса. Точки крепления «лап», а также расположение суставов зафиксированы относительно корпуса. Самыми близкими аналогами среди существующих роботов являются робот Whegs, разработанный Велимировичем и его соавторами в 1998 году [4], робот TurboQuad, созданный группой китайских учёных в 2017 году [5], и робот RHex (рис. 1а), впервые описанный У. Саранли, М. Бехлером и Д.Е. Кодишеком в 2001 году [6], [7]. RHex отличался предельно простым движением «лапы» (возможность вращения только в продольной вертикальной плоскости), бессуставной «лапой», крайне высокой скоростью и проходимостью.
Рис. 1. Внешний вид роботов: a — робот RHex; b — внешний вид модели прототипа исследуемого робота.
Fig. 1. The exterior view of robots: a — the RHex robot; b — the model of a prototype of the studied robot.
Описанный в настоящей статье робот имеет намного более простую систему управления походкой и синхронизацией «лап». У робота RHex требуемое движение каждой «лапы» заранее задавалось функцией времени и достигалось шестью индивидуальными электродвигателями под управлением ПД-регуляторов. При движении по сложным нерегулярным ландшафтам определение требуемой функции вращения «лапы» становится нетривиальной задачей, а для управления угловой координатой ПД-регуляторами требуется иметь в конструкции шесть точных датчиков углового положения с 360-градусным определением координаты. Поэтому, такая система достаточно сложная и дорогая в изготовлении. В исследуемом роботе все «лапы» синхронизируются шестью ремёнными передачами и простейшим контроллером, требующим всего четыре датчика, определяющих только момент времени, когда «лапа» проходит определённую точку.
Исследуемый робот движется быстрее, чем робот RHex за счёт качения колесоподобных стоп. Его скорость приближается к скорости такого же робота, оборудованного колёсами вместо «лап» (при равенстве радиусов этих колёс и ободов «лап»). Благодаря крюкообразному краю, «лапа» будет лучше зацепляться за высокие препятствия, то есть проходимость исследуемого робота будет увеличена. Принято решение отказаться от подпрыгивающей волновой походки, подобной движению животных, так как сами движители конструктивно сильно отличаются от конечностей живых существ. Никаких преимуществ, кроме визуального повторения движения насекомого, волновая походка RHex не имеет, но такое колебание центра масс вносит систематический дисбаланс в походку и дестабилизирует ее.
За счет стабильного горизонтального положения корпуса такой робот может использоваться в исследовательских целях (доставка камер и датчиков по пересечённым ландшафтам, в том числе: с непригодной для человека окружающей средой), в военных целях (незаметное и неожиданное приближение к противнику и его технике, слежение за ними или их уничтожение подрывом).
МАТЕМАТИЧЕСКАЯ МОДЕЛЬ РОБОТА
В программном комплексе (ПК) исследования динамики систем твердых тел «Универсальный механизм» [8] математическая модель робота представляется в виде систем дифференциальных уравнений, описывающих динамику движения совокупности тел, с различными инерционными характеристиками. Тела связываются между собой силовыми и кинематическими парами различных видов и классов. Движение корпуса описывается следующей системой дифференциальных уравнений:
(1)
где — вектор обобщённых координат центра масс корпуса в неподвижной системе координат; — вектор проекции угловой скорости корпуса на подвижную, связанную с корпусом, систему координат; — диагональная матрица масс тела; — диагональная матрица главных центральных моментов инерции корпуса; — главный вектор внешних сил, заданный в неподвижной системе координат; — радиус-вектор точки приложения силы в подвижной системе координат; — количество внешних сил, действующих на корпус; — главный вектор внешних моментов, заданный в подвижной системе координат; — количество внешних моментов; — вектор моментов гироскопических сил; — вектор кинетического момента тела; — ортогональная матрица поворота (ориентации), которая преобразует вектор, заданный в подвижной системе координат, в вектор в неподвижной системе координат.
Математическая модель взаимодействия «лапы» с опорной поверхностью учитывает эффект Штрибека и сглаживает силу реакции в окрестности малой скорости [8]. Сила взаимодействия с опорной поверхностью определяется по следующей зависимости:
(2)
где — коэффициент трения скольжения; — модуль нормальной контактной силы; — вектор скорости скольжения; — предельное значение скорости.
Коэффициент трения скольжения зависит от скорости скольжения:
(3)
где — коэффициенты трения при нулевой при бесконечной скорости проскальзывания; — скорость Штрибека, определяющая величину интервала скорости проскальзывания, на которой имеет место эффект экспоненциального падения коэффициента трения.
ОПИСАНИЕ МОДЕЛИ ПРИВОДА
Модель привода состоит из электрической и механической частей.
Уравнение для двигателя постоянного тока на постоянных магнитах (ДПТ) без учёта влияния гистерезиса, вихревых токов и других факторов, оказывающих несущественное влияние на его работу, позволяет вычислить подводимый момент:
(4)
где — управляющее напряжение, подаваемое на цепь якоря; — коэффициент ЭДС двигателя, зависящий от конструкции двигателя; и — омическое и индуктивное сопротивления обмотки якоря, соответственно; — внутренний момент сопротивления ДПТ, обусловленный несовершенством узлов трения ротора ДПТ; — оператор дифференцирования по времени.
Модель ДПТ и редуктора, который имеет передаточное число , создана в среде моделирования Matlab Simulink, и подключена к модели механической части в программном комплексе динамики твёрдых тел средствами ПК «Универсальный механизм».
При статически устойчивой походке в каждый момент времени не менее трех «лап» должны быть в опорном положении, причём в проекции на горизонтальную плоскость стопы этих «лап» не должны лежать на одной прямой [9]. Таким образом, рациональным решением будет выбрать в качестве основной такой походки, при которой в опорном положении находятся «лапы» 1, 4, 5, показанные на рис. 2 фиолетовым цветом; которые сменяются «лапами» 2, 3, 6, показанными на рис. 2 зелёным цветом. Такое сочетание «лап» образует наибольшие опорные треугольники и, следовательно, даёт роботу наибольший запас статической устойчивости [9]. Структурная схема привода робота приведена на рис. 2.
Рис. 2. Структурная схема привода робота.
Fig. 2. Structural diagram of the robot’s drive.
От двух ДПТ с редукторами момент передаётся с помощью шести ремённых передач к группам «лап» 1, 4, 5 и 2, 3, 6. ДПТ, приводящий в движение группу лам 1, 4, 5 показан на рис. 2 фиолетовым цветом, группу 2, 3, 6 — зелёным цветом. Схема расположения ремённых передач показана на рис. 2 красными линиями.
В модели предусмотрена возможность отключения любой «лапы» от вала привода. Отключение «лап» 3 и 4 и их торможение используется для поворота робота. Сцепление «лапы» и вала привода в модели реализуется приложением фрикционного момента, при технологической необходимости возможно обеспечить сцепление простейшим синхронизатором.
ЛОГИКА УПРАВЛЕНИЯ
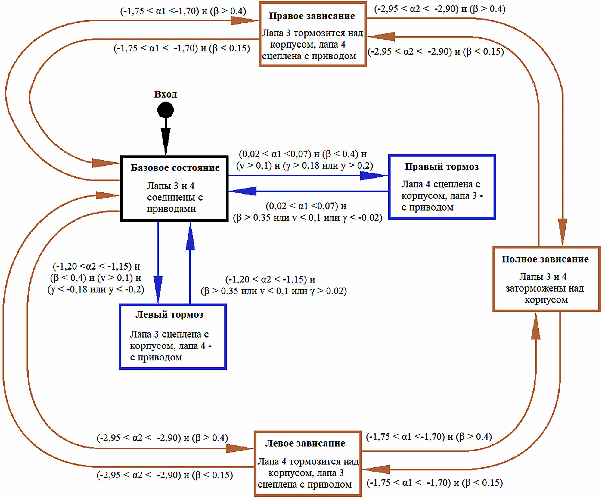
На рис. 4 и 5 представлена структурная схема управления движением робота во всех описанных ниже режимах. Прямоугольниками обозначены различные состояния, а стрелками — условия перехода между ними. Переменные, которыми определяются условия перехода, и моменты начала отсчёта этих переменных показаны на рис. 3, где α1 — угол поворота первой группы «лап» («лап» 1, 4, 5); α2 — угол поворота второй группы «лап» («лап» 2, 3, 6); β — угол тангажа робота; γ — угол рысканья робота; y — расстояние до вектора требуемого курса на опорной плоскости; Ua1, Ua2 — напряжения на якоре первого и второго ДПТ, соответственно.
Рис. 3. Переменные, определяющие условия перехода между состояниями робота.
Fig. 3. Variables defining conditions of robot’s state transition.
На рис. 4 показана структурная схема управления напряжением двух ДПТ. На рис. 5 показана структурная схем управления торможением средних «лап» 3 и 4. На этих схемах синим цветом обозначены элементы контроллера курса, бежевым — контроллера подъёма на ступень, бордовым — контроллера устойчивости походки. Управление скоростью и задание требуемого курса осуществляется вне этих контроллеров.
Рис. 4. Структурная схема управления напряжением двух ДПТ.
Fig. 4. Structural diagram of voltage control of two PMSMs.
Рис. 5. Структурная схема управления торможением средних «лап» 3 и 4.
Fig. 5. Structural diagram of braking control of the № 3 and № 4 middle “legs”.
ПОДДЕРЖАНИЕ УСТОЙЧИВОСТИ ПОХОДКИ
Для решения проблемы устойчивости походки и поддержания заданного прямолинейного курса в ПК «Универсальный механизм» в виде динамических библиотек были импортированы модели контроллеров, созданные в среде моделирования Matlab Simulink. В логике управления описаны несколько состояний и условия перехода между ними, таким образом реализованы конечные автоматы.
Закон управления устойчивостью походки выглядит следующим образом: если одна из двух групп «лап» достигла положения, при повороте из которого ещё на 20° она выйдет из состояния опоры и начнет совершать перенос, а другая группа «лап» ещё совершает перенос и не достигла положения опоры, то напряжение на ДПТ, который приводит в движение выходящую из состояния опоры группу «лап», становится равным нулю до тех пор, пока другая группа «лап» не достигнет положения опоры. Конструктивно положение групп «лап» можно определить четырьмя датчиками Холла (по два датчика Холла ставятся на выходные валы двух редукторов). Такой же эффект получается при увеличении углового сектора стопы.
Требуемый курс поддерживается поворотом робота за счёт трения скольжения между опорным основанием и «лапой» 3 или 4 (сцепление выбранной «лапы» и соответствующего ей вала привода размыкается, и «лапа» тормозится об корпус робота). Вход в состояние поворота и выход из него осуществляется только в конкретном положении «лапы» 3 или 4, когда она находится в опорном положении. Такие повороты осуществляются при отклонении от заданного курса более чем на 10 градусов или при расстоянии от прямой линии направления до робота превышающем 0,2 м. Возврат из состояния поворота в штатное состояние осуществляется, как только робот возьмёт курс на сближение с прямой линией направления и угол между ними станет больше 2°. Положение входа и выхода из поворота возможно определить датчиками Холла, используемыми для управления устойчивостью походки.
Траектории движения робота при различном управлении показаны на рис. 6.
Рис. 6. Траектории движения робота: а — при отсутствии управления контроллерами; b — под управлением контроллеров устойчивости и курса.
Fig. 6. The robot’s motion path: а — without controllers; b — with controllers of stability and direction.
Управление скоростью робота осуществляется изменением максимального задаваемого напряжения на якорях двигателей постоянного тока. Изменение скорости, вызванное изменением напряжения ДПТ показано на рис. 7. Фиолетовый цвет имеют характеристики, связанные с «лапами» 1, 4, 5; зелёный — с «лапами» 2, 3, 4. Низкочастотные изменения скорости с 7 секунды вызваны работой контроллера курса.
Рис. 7. Управление скоростью робота: а — напряжение ДПТ; b — скорость робота.
Fig. 7. The robot’s velocity control: а — the PMSM voltage, b — the robot’s velocity.
ПОВОРОТ
Следует отметить, что элементарные повороты также осуществляются для управления походкой и были описаны в предыдущем разделе. Поворот на заданный угол реализуется изменением задаваемого курса при достижении заданной точки. На рис. 8 показана траектория робота при повороте влево на 90° команда на поворот подаётся при прохождении роботом трех метров (отмечено дальним конусом на рис. 8). Новое направление курса является прямой, соединяющей два конуса на рис. 8.
Рис. 8. Траектория робота при повороте на 90° влево.
Fig. 8. The robot’s motion path during a 90-degree left turn.
На рис. 9 представлены графики, иллюстрирующие работу контроллеров и движение робота. Фиолетовый цвет имеют характеристики, связанные с «лапами» 1, 4, 5; зелёный — с «лапами» 2, 3, 4. Максимальное задаваемое напряжение на ДПТ не изменяется.
Рис. 9. Графики, полученные по результатам моделирования: а — фрикционные моменты между «лапами» 3, 4 и, соответствующими им, валами привода, управляемые контроллером курса; b — требуемый и фактический угол курса робота; c — скорость робота.
Fig. 9. Graphs of simulation results: а — frictional torque between the № 3 and № 4 “legs” and their drive axles controlled by the direction controller; b — required and actual angle of robot’s direction; c — robot’s velocity.
ПРЕОДОЛЕНИЕ СТУПЕНИ
Без изменения описанного алгоритма походки робот способен проходить ступени высотой 0,5h (h — радиус обода «лапы»). Для увеличения проходимости робота был написан контроллер подъёма на ступень. Наибольшие преодолеваемые ступени при разных законах управления показаны на рис. 10. Контроллер подъёма интегрирован в контроллеры курса и походки. Он управляет движением робота при увеличении угла тангажа более 23° и отключается при снижении угла тангажа до 9°. Контроллер подъёма фиксирует «лапы» 3 и 4 над корпусом, чтобы они не мешали сближению корпуса с краем ступени. Он отключает контроллер устойчивости походки и «лапы» синхронизируются, чтобы робот отталкивался от пола, задействуя мощности двух ДПТ. Кроме того, для преодоления высоких препятствий необходимо утяжелить переднюю часть робота, что будет препятствовать опрокидыванию робота назад. Этапы подъёма робота на ступень высотой 1,2h представлены на рис. 11.
Рис. 10. Наибольшие преодолеваемые роботом ступени.
Fig. 10. The highest steps the robot capable of climbing.
Рис. 11. Преодоление ступени выстой 1,2h: а — робот положил на ступень «лапу» 2; b — «лапы» 3 и 4 остановлены, чтобы не мешать сближению со ступенью; c — робот положил на ступень «лапу» 5, завершение подъёма реализуется толчком задних «лап» об край ступени; d — робот завершил подъем.
Fig. 11. Climbing the 1,2h step: а — the robot puts the № 2 “leg” on the step; b — the № 3 and № 4 “legs” are stopped not to interfere approach to the step; c — the robot puts the № 5 “leg” on the step, the climbing ends with push of rear “legs” away from the step’s edge; d — the robot finishes the climbing.
На ступени выше 1,2h робот не может подняться из-за того, что корпус упирается в край ступени и не позволяет сблизиться со ступенью, чтобы положить на неё заднюю «лапу». Для решения указанной проблемы можно изменить компоновку привода и корпуса, тогда робот поднимается на ступени высотой до 1,6h. При высоте ступени более 1,6h одна из передних «лап» всегда мешает роботу сблизиться со ступенью достаточно для того, чтобы зацепиться за её край другой передней «лапой». Подъем робота на ступень высотой 1,6h показан на рис. 12.
Рис. 12. Преодоление ступени выстой 1,6h роботом изменённой компоновки: а — начало подъёма; b — изменённая форма корпуса позволяет роботу максимально сблизиться со ступенью; c — робот завершил подъем.
Fig. 12. Climbing the 1,6h step by a robot with the changed layout: а — the start of the climbing; b — the changed body shape allows the robot to get closer to the step as much as possible; c — the robot finishes the climbing.
ЗАКЛЮЧЕНИЕ
В результате проведённых исследований была разработана новая модель мобильного робота, которая позволила проверить возможность поддержания заданных режимов движения. Модель развивает большую скорость и имеет схожую проходимость при сравнении с ближайшим аналогом, имевшим широкое признание в американском научном сообществе. Закон управления разработанным роботом значительно проще и требует менее дорогие электронные устройства.
Определены показатели проходимости, максимальная высота преодолеваемой ступени равна 1,6 радиусов обода «лапы». Анализ результатов моделирования динамики движения позволяет сделать вывод о том, что использование псевдодвижителей может обеспечивать высокий уровень подвижности робота. При суммарной мощности двигателей 26 Вт максимальная средняя скорость устойчивого прямолинейного движения составила 1,2 м/с (что равно четырём длинам корпуса робота в секунду). Поворот на 90° при заданных параметрах опорного основания осуществляется за 1,2 с. По результатам моделирования возможно определение пиковых режимов нагружения на элементы конструкции, что позволяет сформулировать нагрузочные режимы.
ДОПОЛНИТЕЛЬНО
Вклад авторов. Д.С. Фёдоров — поиск публикаций по теме статьи, написание текста рукописи, создание изображений; А.С. Дьяков — редактирование текста рукописи, экспертная оценка; К.Б. Евсеев — редактирование текста рукописи, утверждение финальной версии. Авторы подтверждают соответствие своего авторства международным критериям ICMJE (все авторы внесли существенный вклад в разработку концепции, проведение исследования и подготовку статьи, прочли и одобрили финальную версию перед публикацией).
Конфликт интересов. Авторы декларируют отсутствие явных и потенциальных конфликтов интересов, связанных с публикацией настоящей статьи.
Источник финансирования. Авторы заявляют об отсутствии внешнего финансирования при проведении исследования.
ADDITIONAL INFORMATION
Authors’ contribution. D.S. Fedorov — search for publications on the topic of the article, writing the text of the manuscript, creating images; A.S. Dyakov — editing the text of the manuscript, expert opinion; K.B. Evseev — editing the text of the manuscript, approval of the final version. Authors confirm the compliance of their authorship with the ICMJE international criteria. All authors made a substantial contribution to the conception of the work, acquisition, analysis, interpretation of data for the work, drafting and revising the work, final approval of the version to be published and agree to be accountable for all aspects of the work.
Competing interests. The authors declare that they have no competing interests.
Funding source. This study was not supported by any external sources of funding.
作者简介
Aleksey Dyakov
Bauman Moscow State Technical University
Email: diakov57@list.ru
ORCID iD: 0009-0005-7787-2354
SPIN 代码: 9437-8400
Dr. Sci. (Tech.), Professor of the Wheeled Vehicles Department
俄罗斯联邦, MoscowKirill Evseev
Bauman Moscow State Technical University
Email: kb_evseev@bmstu.ru
ORCID iD: 0000-0001-7193-487X
SPIN 代码: 7753-2047
Dr. Sci. (Tech.), Associate Professor of the Wheeled Vehicles Department
俄罗斯联邦, MoscowDmitry Fedorov
Bauman Moscow State Technical University
编辑信件的主要联系方式.
Email: fds16m576@student.bmstu.ru
ORCID iD: 0009-0006-6141-7864
Student of the Multipurpose Tracked Vehicles and Mobile Robots Department
俄罗斯联邦, Moscow参考
- Ignatiev MB, Vladimirov SV, Sapozhnikov VI, et al. Walking robots — problems and prospects. Innovatika i ekspertiza: Nauchnye trudy. 2016;2(17):128–137. (In Russ).
- Kotiev GO, Dyakov AS. Methods for developing chassis systems of highly mobile crewless ground vehicles. Izvestiya Yuzhnogo federalnogo universiteta. Tekhnicheskie nauki. 2016;1(174):186–197. (In Russ).
- Dyakov AS. Scientific methods for developing chassis systems for highly mobile unmanned ground vehicles. Trudy NGTU im RE Alekseeva. 2019;1(124):146–159. (In Russ).
- Velimirovic A, Velimiroviс M, Hugel V, et al. A new architecture of robot with “wheels-with-legs” (WWL). Advanced Motion Control. 1998;434–439.
- Chen W-H, Lin H-S, Lin Y-M, et al. Turboquad: A novel leg-wheel transformable robot with smooth and fast behavioral transitions. IEEE Transactions on Robotics. 2017;33(5):1025–1040. doi: 10.1109/TRO.2017.2696022
- Saranli U, Buehler M, Koditschek DE. RHex: a simple and highly mobile hexapod robot. International Journal of Robotics Research. 2001;20(7):616–631. doi: 10.1177/02783640122067570
- Silva M, Tenreiro Machado JT. A Historical Perspective of Legged Robots. Journal of Vibration and Control. 2007;13(9-10):1447–1486. doi: 10.1177/1077546307078276
- Universal mechanism 9. User manual [internet] cited: 25.08.2023. Available from: http://www.umlab.ru/pages/index.php?id=3
- Lapshin VV. On the stability of motion of walking machines. Nauka i obrazovanie: nauchnoe izdanie MGTU im NE Baumana. 2014;06:319–335. (In Russ).
补充文件















