Simulation model of mobile robot movement on complex ground
- Authors: Goidin O.P.1, Kositsyn B.B.1, Stadukhin A.A.2
-
Affiliations:
- Bauman Moscow State Technical University
- All-Russia Research Institute of Automatics named after N.L. Dukhov
- Issue: Vol 19, No 2 (2025)
- Pages: 87-99
- Section: Transport and transport-technological facilities
- URL: https://journals.eco-vector.com/2074-0530/article/view/678667
- DOI: https://doi.org/10.17816/2074-0530-678667
- EDN: https://elibrary.ru/HQQLMP
- ID: 678667
Cite item
Abstract
BACKGROUND: Typically, mobile robots shall have high maneuverability, requiring additional drives that allow for changing the propulsion unit geometry and complex motion control systems. Existing software used to simulate the movement of rigid body systems do not always allow for the accurate description of the propulsion unit (wheels) interaction with the complex ground, challenging the development of advanced control algorithms.
AIM: To develop a movement simulation for mobile robots, combining the advanced software for mathematical modeling of rigid body system movement and an algorithm to detect the contact of wheels with the ground relief based on a modified GJK algorithm.
METHODS: The approach proposed to solve the problem of propulsion unit contact with track irregularities is based on the GJK algorithm used to search for wheel intersections with the ground relief. The output of the algorithm allowed to determine contact forces and moments that describe the tire–ground interaction based on its elastic damping and traction properties.
RESULTS: The authors propose a mathematical model of the wheel interaction with uneven ground for multiple contact points. The model is based on a modified GJK algorithm and allows to determine contact points and interaction forces when simulating the mobile robot movement at a speed close to real time. The paper presents an assessment of the model’s effectiveness and its suitability for developing automatic movement control algorithms for mobile robots.
CONCLUSION: The developed model allows to study efficiently the mobile robot movement when negotiating large obstacles and uneven grounds with multiple contact points of the propulsion unit with the ground. The study confirms that the model is suitable for and may be used in mathematical simulation models to design motion control laws for a mobile robot.
Full Text
ОБОСНОВАНИЕ
Мобильные роботы (МР), которые эксплуатируются в труднодоступном или опасном для человека месте должны обладать высокой профильной проходимостью, но при этом отличаются малыми размерами движителя. По этой причине, для обеспечения возможности движения по опорной поверхности со сложным профилем, конструкция МР обычно имеет дополнительные степени подвижности и соответствующие приводы, позволяющие обеспечивать режим шагания, силовое складывание звеньев, изменение базы, дорожного просвета и т.д.
Необходимость управления многочисленными приводами, обеспечивающими изменение геометрических параметров движителя при преодолении неровностей, усложняет работу оператора и замедляет выполнение задачи. Таким образом, частичная или полная автоматизация указанных операций позволит достичь высокой эффективности и безопасности эксплуатации МР.
Цель — разработка имитационной модели движения мобильных роботов, сочетающей возможность применения современных программных комплексов математического моделирования динамики систем твёрдых тел с алгоритмом определения контакта колёс с рельефом опорной поверхности на основе модифицированного алгоритма GJK.
МЕТОДЫ
Для разработки и отладки подобных законов автоматического управления движением МР необходима имитационная компьютерная модель движения машины, позволяющая исследовать преодоление препятствий сложного профиля. При этом модель должна обладать быстродействием близким к «реальному времени» для удобства исследования взаимодействия системы «оператор — мобильный робот — внешняя среда».
Современные программные комплексы моделирования динамики систем твёрдых тел (МДС) обладают высокой производительностью, удобством интерфейса и позволяют эффективно исследовать как многомассовые системы тел, связанных шарнирными и силовыми связями, так и различные приводы, а также системы управления ими. Однако, для полноценного моделирования движения МР на местности во многих программах МДС исследователям требуется реализовать дополнительные функции — поиск пересечений колёс МР с со сложным рельефом опорного основания, а также определение сил и моментов, возникающих при этом взаимодействии.
Наиболее распространённым подходом к определению контакта между твёрдыми телами является использование алгоритмов анализа пересечения выпуклых многогранников. В конце 80-х годов был разработан алгоритм GJK (Gilbert–Johnson–Keerthi) [1], предназначенный для эффективного определения дистанции между сложными объектами в трёхмерном пространстве. В настоящее время различные вариации этого алгоритма используются в программных комплексах моделирования динамики (в том числе динамики мобильных роботов [2]). Помимо реализованных в коммерческих программных продуктах и открытых библиотеках, существуют модификации алгоритма GJK, разработанные для решения специальных задач в области робототехники [3, 4].
Необходимо отметить, что суть работы алгоритма GJK заключается в определении факта пересечения объектов или расстояния между ними. Для нахождения точного расположения точек и нормальных векторов контакта (вдоль которых действуют нормальные силы взаимодействия) требуются дополнительные алгоритмы, достаточно сложные в реализации и требовательные к вычислительной мощности. С целью повышения быстродействия и стабильности расчёта физических взаимодействий между телами часто применяют специальные алгоритмы для частных случаев выпуклых объектов определённых форм — параллелепипедов, сфер, капсул и т.д. [5].
В настоящей статье представлена математическая модель динамики МР, созданная в рамках программного комплекса МДС (Matlab Simscape MultiBody [6]), которая была дополнена разработанным алгоритмом поиска пересечений колёс с неровностями опорного основания (на основе алгоритма GJK), а также моделью взаимодействия колеса с грунтом. Указанная модель может быть использована для разработки и отладки законов системы управления движением МР.
АЛГОРИТМ ПОИСКА ПЕРЕСЕЧЕНИЙ КОЛЕСА С НЕРОВНОСТЯМИ ОПОРНОГО ОСНОВАНИЯ
Основная идея предлагаемого подхода по определению контакта колеса со сложным профилем опорного основания заключается в том, что колесо представляется в виде усечённой сферы (рис. 1), а опорное основание в виде набора выпуклых многогранников. С помощью алгоритма GJK определяется расстояние между точкой (центр колеса) и многогранниками опорной поверхности. В случае, если это расстояние меньше, чем свободный радиус колеса, то вычисляются нормальные силы взаимодействия, которые всегда будут направлены к центру колеса. С использованием математической модели взаимодействия шины с опорным основанием (представлена далее), можно дополнительно определить касательные силы взаимодействия, что позволит моделировать движение МР в целом.
Рис. 1. Расчётная схема для определения точки контакта колеса с опорным основанием.
Fig. 1. Diagram for determining the wheel-ground contact point.
Таким образом, в предлагаемой модели задача поиска пересечения геометрии колеса с опорным основанием сводится к определению направления и расстояния от центральной точки колеса , до ближайшего элемента опорной поверхности (см. рис. 1). Если это расстояние окажется меньше заданного радиуса колеса, то можно говорить о наличии точки контакта P, которая будет расположена на направлении . Нормальные силы, возникающие при взаимодействии, будут действовать также вдоль направления . При этом, для каждого выпуклого элемента опорной поверхности может быть только одна точка контакта и вектор действия нормальных сил.
В такой постановке контакт колеса с опорной поверхностью может быть полностью разрешён с помощью модифицированного алгоритма GJK, т.е. без использования дополнительных алгоритмов и вычислений.
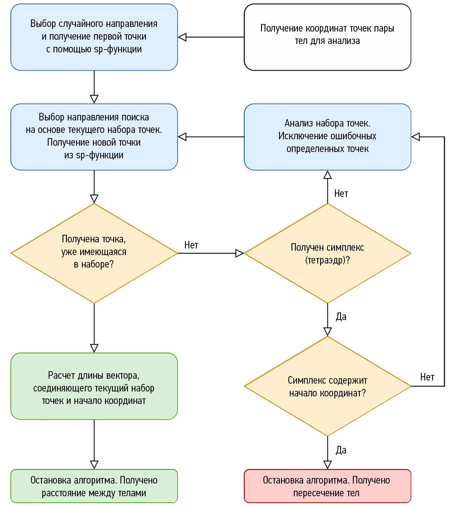
Принцип работы базового алгоритма GJK, в контексте определения дистанции между выпуклыми многогранниками, основывается на понятии фигуры пространства Минковского [1, 4]. Эта фигура образована путём вычитания из каждой координаты вершин первого многогранника, каждой координаты вершин второго многогранника. Если указанная фигура содержит начало координат, то делается однозначный вывод о пересечении многогранников, в обратном случае можно найти дистанцию между ними.
В процессе работы алгоритма полностью вычислять фигуру пространства Минковского не требуется. Вместо этого используется специальная функция (далее sp-функция), которая для заданного направления получает наиболее удалённую от начала координат точку фигуры пространства Минковского.
В алгоритме GJK задача поиска пересечения сводится к попытке получить наиболее простую фигуру (симплекс, в трёхмерном пространстве это тетраэдр), которая содержит начало координат. Для этого, используя sp-функцию, по очереди получают и накапливают новые точки, которые образуют последовательно отрезок, треугольник и тетраэдр. Направление поиска новой точки выбирают как перпендикуляр от текущего набора точек (линии или плоскости) к началу координат. На каждом этапе нахождения новых точек осуществляются проверки, которые позволяют, как продолжить накопление точек, так и исключить из рассмотрения ранее выбранную точку, если удалось определить более удалённую от начала координат.
В случае отсутствия пересечения тел процесс поиска симплекса останавливается тогда, когда новая найденная точка уже будет содержаться в текущем наборе точек (то есть не удалось найти более удалённую точку). В этом случае направление и кратчайшее расстояние между телами будет определять вектор, соединяющий последний набор точек пространства Минковского и начало координат. Блок-схема, иллюстрирующая приведённый алгоритм, показана на рис 2.
Рис. 2. Блок-схема алгоритма поиска пересечений или дистанции между центром колеса и выпуклым многогранником опорного основания.
Fig. 2. Flow chart of the algorithm used to search intersections or distances between the wheel center and the convex polyhedron of the ground.
Полное описание алгоритма является достаточно громоздким, более подробно с вопросами его реализации можно ознакомиться в источниках [1, 4, 7]. В данной работе делается акцент на модификации алгоритма GJK, позволяющей упростить и ускорить разрешение контакта колеса с неровностями опорной поверхности. В отличии от [4] предлагается не искать пересечение многогранников, представляющих колеса и грунт, а находить расстояние от точки центра колеса до опорной поверхности. Далее, зная радиус колеса, можно рассчитать все необходимые параметры контакта.
На рис. 3, представлена графическая интерпретация работы реализованного модифицированного алгоритма GJK с построением промежуточных стадий поиска расстояния между точкой и выпуклым многогранником (рис. 4).
Рис. 3. Пример определения расстояния между точкой и многогранником: 1 — многогранник; 2 — точка.
Fig. 3. Determining the distance between a point and a polyhedron: 1, polyhedron; 2, point.
Рис. 4. Пример определения расстояния между точкой и многогранником (пространство Минковского): a — шаг 1 (точка); b — шаг 2 (отрезок); c — шаг 3 (отрезок); d — шаг 4 (треугольник).
Fig. 4. Determining the distance between a point and a polyhedron (Minkowski space): а, step 1 (point); b, step 2 (segment); c, step 3 (segment); d, step 4 (triangle).
В процессе поиска пересечения набор точек последовательно расширяется от точки (см. рис. 4, a) до отрезка (см. рис. 4, b), затем происходит исключение ошибочно определённой точки и добавление новой (см. рис. 4, c). На рис. 4, d новая добавленная точка вместе с предыдущими образует треугольник. Новое направление поиска выбирается как вектор, перпендикулярный плоскости треугольника и направленный к началу координат. Однако, новых точек в этом направлении найти не удалось, поэтому вектор последнего направления поиска определяет расстояние и направление между исследуемыми телами (рис. 5).
Рис. 5. Пример определения дистанции между точкой и многогранником: 1 — многогранник; 2 — точка; 3 — вектор, определяющий расстояние между телами.
Fig. 5. Determining the distance between a point and a polyhedron: 1, polyhedron; 2, point; 3, vector of the distance between the bodies.
ОПРЕДЕЛЕНИЕ СИЛ КОНТАКТНОГО ВЗАИМОДЕЙСТВИЯ КОЛЕСА С ОПОРНОЙ ПОВЕРХНОСТЬЮ
После завершения работы алгоритма поиска пересечений для каждого колеса могут быть найдены одна или несколько точек контакта с неровностями пути (а также нормальных векторов контакта). Эти данные необходимы для представленной далее модели взаимодействия колеса с опорным основанием.
Основные допущения, принятые в модели:
- опорное основание является твёрдым или малодеформируемым. Бульдозерные и экскавационные эффекты при качении колеса отсутствуют;
- поверхность колеса представляется сферой, радиус которой соответствует свободному радиусу колеса. Сфера усечена с двух сторон, а оставшаяся часть соответствует ширине беговой дорожки. Контакт с усечёнными частями сферы не рассматривается, т.к. такой случай соответствует нерасчётным режимам движения или опрокидыванию робота относительно продольной оси;
- контакт колеса с каждым выпуклым многогранником, описывающим опорную поверхность, является точечным;
- нормальная реакция, возникающая при взаимодействии колеса с опорной поверхностью, описывается при помощи упругодемпфирующей силовой связи, направлена от точки контакта к центру колеса и имеет неудерживающий характер (если расстояние от расчетной точки до центра колеса больше его свободного радиуса контактное взаимодействие отсутствует и нормальная реакция, соответственно, равна 0);
- в процессе взаимодействия колеса с опорным основанием возникает касательная реакция, лежащая в плоскости перпендикулярной нормальной реакции и направленная противоположно вектору скорости скольжения в точке контакта.
Полученные из алгоритма поиска пересечений дистанция от центра колеса до ближайшего элемента опорного основания и соответствующий вектор , позволяют определить координаты точки контакта относительно координаты точки центра колеса (рис. 6):
Рис. 6. Расчётная схема для определения параметров взаимодействия колеса и опорного основания.
Fig. 6. Diagram for determining the parameters of wheel–ground interaction.
, где — свободный радиус колеса.
Далее, с использованием программного комплекса МДС определяется скорость точки в глобальной системе координат .
Эта скорость складывается из переносной скорости движения центра колеса и относительной скорости, которая определяется вращением колеса вокруг своей оси и вращением последней вместе с корпусом машины (см. рис. 6):
,
где — вектор угловой скорости вращения колеса в глобальной системе координат.
Скорость можно разложить на две составляющие. Первая составляющая — , направлена вдоль вектора и определяет скорость деформации шины. Эту скорость можно найти как проекцию на направление :
;
Вторая составляющая является скоростью скольжения точки контакта относительно опорного основания . Соответственно вектор указанной скорости можно определить как:
.
Далее расчёт силовых факторов при взаимодействии колеса с опорным основанием начинается с определения нормальной реакции , которая описывается упругой и демпфирующей составляющей в шине. Упругая составляющая определяется из величины деформации , а демпфирующая исходя из нормальной составляющей скорости контактной точки .
,
,
где — коэффициент жесткости шины; — коэффициент демпфирования шины.
Под действием нормальной реакции в контактной точке возникает касательная реакция , величина которой определяется коэффициентом взаимодействия . В соответствии с выбранной моделью взаимодействия колеса с опорным основанием можно записать [8]:
,
где — коэффициент взаимодействия колеса с опорным основанием.
Коэффициент зависит как от сцепных свойств опорного основания, так и от коэффициента скольжения . Для связных опорных оснований, характерных для эксплуатации МР (асфальт, бетон, металлические покрытия), используется следующая зависимость для определения [9]:
где — значение коэффициента взаимодействия движителя с опорным основанием при стремлении коэффициента скольжения к бесконечности; — константа, характеризующая наклон касательной к функции в начале координат; — константа, характеризующая увеличение сцепных свойств на связных грунтах при малом скольжении.
При этом коэффициент скольжения для данного случая определяется следующим образом [10]:
.
На данном этапе становится возможным определить касательную составляющую силы взаимодействия колеса с опорным основанием направление, которой определяется вектором скорости скольжения . Указанная реакция затем может быть представлена в виде компонент и .
.
Момент взаимодействия, вызванный продольной составляющей касательной реакции в контакте колеса с дорогой, а также потерями при его перекатывании, относительно оси вращения вычисляется следующим образом [11]:
,
где — коэффициент сопротивления качению; — радиус качения колеса в свободном режиме (на этапе проектировочных расчётов может быть оценён как [12]).
Так, момент определяет ту часть нагрузки от взаимодействия колеса с опорным основанием, которая воспринимается трансмиссией (и тормозными механизмами). Оставшуюся часть момента, вызванного касательной реакцией в контакте колеса с опорным основанием по отношению к его центру , а также вектор суммарной силы взаимодействия воспринимается цапфой, крепящей колесо к МР.
,
.
Силовые факторы и , описывающие взаимодействие колеса с опорной поверхностью в данной модели, передаются для дальнейших расчётов в систему МДС, где моделируется динамика МР (интерфейс модели динамики представлен на рис. 7).
Рис. 7. Интерфейс модели динамики мобильного робота.
Fig. 7. Interface of the mobile robot movement model.
Момент при этом используется при моделировании динамики трансмиссии робота (электропривод и редукторная часть).
Данный расчёт проводится для каждой точки контакта, полученной алгоритмом поиска пересечений колеса с выпуклыми многогранниками пути.
РЕЗУЛЬТАТЫ И ОБСУЖДЕНИЕ
Оценка работоспособности математической модели движения мобильного робота
Представленная математическая модель предназначена для разработки и оценки эффективности алгоритмов управления движением МР в случае преодоления различных сложных препятствий. Данная задача является темой отдельного исследования, в связи с этим здесь представлена только оценка работоспособности представленной модели на примере преодоления МР препятствия в виде уступа.
В качестве объекта исследования был выбран робототехнический комплекс, который представляет собой 6-ти колёсный трёхсекционный МР, имеющий привод складывания секций относительно поперечной оси и приводы линейного перемещения передней и задней секции относительно средней. Основные параметры МР представлены в табл. 1 и на рис. 8.
Таблица 1. Параметры, используемые в модели мобильного робота
Table 1. Parameters used in the mobile robot model
Параметр | Значение |
Полная масса МР, кг | 126 |
База (при сложенных секциях), м | 0,86 |
Радиус колёс (свободный), rсв , м | 0,19 |
Максимальный угол вертикального складывания секций, град | 90 (-90) |
Максимальное выдвижение передней секции, L1max, м | 0,18 |
Максимальное выдвижение задней секции, L2max, м | 0,18 |
Максимальная скорость вращения ведущего колеса, ωkmax , 1/с | 5 |
Рис. 8. Основные размеры и степени свободы мобильного робота.
Fig. 8. Dimensions and degrees of freedom of the mobile robot.
В процессе моделирования имитировалось преодоление МР уступа высотой 0,65 м. Все поверхности опорного основания имеют коэффициент сопротивления качению и коэффициент взаимодействия , одинаковый в продольном и поперечном направлениях (асфальтобетонная опорная поверхность [13]).
На рис. 9 представлены результаты моделирования в виде характерных положений МР при преодолении препятствия. При этом управление движением МР осуществлялось с использованием специального алгоритма [14].
Рис. 9. Характерные положения мобильного робота при преодолении уступа.
Fig. 9. Typical positions of the mobile robot overcoming a ledge.
На рис. 10 представлены траектории колёс МР для рассматриваемого заезда. Необходимо отметить, что высота уступа значительно превосходит размеры движителя МР и он не может быть преодолён иначе как с использованием алгоритма управления складыванием и раздвижением секций, что продемонстрировано на рис 7.
Рис. 10. Траектория колёс левого борта мобильного робота при преодолении уступа.
Fig. 10. Trajectory of left-hand wheels of the mobile robot overcoming a ledge.
На рис. 11 показана запись изменений углов наклона секций МР по отношению к горизонту в продольном направлении. Необходимо отметить достаточно большие значения указанных углов (до 80 градусов), реализуемые при преодолении препятствий. В связи с этим очевидно, что в режиме ручного управления оператором такие режимы движения связаны с риском опрокидывания МР, что делает задачу разработки алгоритмов автоматического управления движением особенно актуальной. Таким образом, можно заключить, что полученные результаты демонстрируют работоспособность модели и её пригодность для разработки алгоритмов управления МР.
Рис. 11. Углы наклона секций в продольном направлении при преодолении уступа.
Fig. 11. Longitudinal section pitches at overcoming a ledge.
Функционирование имитационной компьютерной модели осуществлялось в режиме, близком к «реальному времени» на компьютере с параметрами: Intel Core i7-8700 3,2 ГГц, 32 ГБ RAM и со средним шагом интегрирования 0,0004 с.
ЗАКЛЮЧЕНИЕ
В статье обозначена необходимость разработки законов автоматического управления дополнительными приводами движителя МР и специальных имитационных моделей, пригодных для этой задачи.
Представленный в данной статье подход к исследованию движения МР сочетает возможности современных программных комплексов моделирования динамики систем твёрдых тел (в части удобства моделирования пространственного движения, шарнирных и силовых связей, приводов, алгоритмов управления) и пространственную модель взаимодействия колеса с опорным основанием, обладающим сложной геометрической формой. Такой подход позволяет использовать указанную модель для разработки закона управления движением МР и оценки его эффективности при преодолении крупных препятствий.
Использованный в работе алгоритм поиска пересечений колеса МР с опорной поверхностью разработан на основе вычислительно эффективного алгоритма GJK и подхода к представлению колеса в виде усечённой сферы, что позволяет вычислять параметры контакта в режиме «реального времени», даже с достаточно малым шагом интегрирования в рамках программных комплексов МДС. Результаты расчёта алгоритма поиска пересечений позволяют определить силы и моменты, описывающие взаимодействие движителя и опорной поверхности с использованием представленной пространственной модели колеса.
Представленные результаты призваны продемонстрировать работоспособность разработанной новой математической модели и её пригодность для разработки законов управления движением МР по опорному основанию со сложным профилем. Авторами предполагается использовать представленную в статье модель для разработки и оценки эффективности комплексного закона управления движением МР в различных условиях. Предварительные результаты в этом направлении уже были представлены в работе [14].
ДОПОЛНИТЕЛЬНАЯ ИНФОРМАЦИЯ
Вклад авторов. О.П. Гойдин ― поиск публикаций по теме статьи, редактирование текста рукописи, утверждение финальной версии; Б.Б. Косицын — написание текста рукописи, создание изображений; А.А. Стадухин — разработка имитационной модели, программирование, проведение вычислительных экспериментов. Все авторы одобрили рукопись (версию для публикации), а также согласились нести ответственность за все аспекты работы, гарантируя надлежащее рассмотрение и решение вопросов, связанных с точностью и добросовестностью любой её части.
Этическая экспертиза. Неприменимо.
Источники финансирования. Отсутствуют.
Раскрытие интересов. Авторы заявляют об отсутствии отношений, деятельности и интересов за последние три года, связанных с третьими лицами (коммерческими и некоммерческими), интересы которых могут быть затронуты содержанием статьи.
Оригинальность. При создании настоящей работы авторы не использовали ранее опубликованные сведения (текст, иллюстрации, данные).
Доступ к данным. Редакционная политика в отношении совместного использования данных к настоящей работе не применима, новые данные не собирали и не создавали.
Генеративный искусственный интеллект. При создании настоящей статьи технологии генеративного искусственного интеллекта не использовали.
Рассмотрение и рецензирование. Настоящая работа подана в журнал в инициативном порядке и рассмотрена по обычной процедуре. В рецензировании участвовали два внешних рецензента, член редакционной коллегии и научный редактор издания.
ADDITIONAL INFORMATION
Author contributions: O.P. Goydin: search for publications on the topic of the article, editing the text of the manuscript, approving the final version; B.B. Kositsyn: writing the text of the manuscript, creating images; A.A. Stadukhin: developing a simulation model, programming, conducting computational experiments. All the authors approved the version of the manuscript to be published and agreed to be accountable for all aspects of the work, ensuring that issues related to the accuracy or integrity of any part of the work are appropriately investigated and resolved.
Ethics approval: N/A.
Funding sources: No funding.
Disclosure of interests: The authors have no relationships, activities, or interests for the last three years related to for-profit or not-for-profit third parties whose interests may be affected by the content of the article.
Statement of originality: No previously obtained or published material (text, images, or data) was used in this study or article.
Data availability statement: The editorial policy regarding data sharing does not apply to this work as no new data was collected or created.
Generative AI: No generative artificial intelligence technologies were used to prepare this article.
Provenance and peer review: This paper was submitted unsolicited and reviewed following the standard procedure. The peer review involved two external reviewers, a member of the editorial board, and the in-house scientific editor.
About the authors
Oleg P. Goidin
Bauman Moscow State Technical University
Email: goidin@vniia.ru
ORCID iD: 0009-0009-9655-1870
SPIN-code: 6891-2670
Head of the Robotics and Emergency Response Center
Russian Federation, MoscowBoris B. Kositsyn
Bauman Moscow State Technical University
Email: kositsyn_b@bmstu.ru
ORCID iD: 0000-0002-2131-2738
SPIN-code: 2005-7528
Dr. Sci. (Engineering), assistant professor, Professor of the Wheeled Vehicles Department
Russian Federation, MoscowAnton A. Stadukhin
All-Russia Research Institute of Automatics named after N.L. Dukhov
Author for correspondence.
Email: ant.m@bmstu.ru
ORCID iD: 0000-0003-1414-3435
SPIN-code: 7669-7133
Dr. Sci. (Engineering), assistant professor, Professor of the Multipurpose Tracked Vehicles and Mobile Robots Department
Russian Federation, MoscowReferences
- Gilbert EG, Johnson DW, Keerthi SS. A fast procedure for computing the distance between complex objects in three-dimensional space. IEEE Journal on Robotics and Automation. April 1988;4(2):193–203. doi: 10.1109/56.2083
- Gazebo Open Source Libraries. Accessed: 09.04.2025. Available from: https://gazebosim.org/home
- Wu D, Yu Z, Adili A, Zhao F. A Self-Collision Detection Algorithm of a Dual-Manipulator System Based on GJK and Deep Learning. Sensors. 2023;(23). doi: 10.3390/s23010523 EDN: HZVVUE
- Stadukhin AA. Modeling the Interaction of a Mobile Robot and a Support Base Using Polyhedron Intersection Algorithms. Engineering Journal: Science and Innovation. 2016;12(60). (In Russ.) doi: 10.18698/2308-6033-2016-12-1561 EDN: XEQDXF
- Unity Documentation. Introduction to Primitive Collider Shapes. Accessed: 09.04.2025. Available from: https://docs.unity3d.com/6000.0/Documentation/Manual/primitive-colliders-introduction.html
- MathWorks. Simscape Multibody. Accessed: 09.04.2025. Available from: https://ww2.mathworks.cn/en/products/simscape-multibody.html
- Winter. GJK: Collision Detection Algorithm in 2D/3D. Accessed: 09.04.2025. Available from: https://winter.dev/articles/gjk-algorithm
- Rozhdestvensky YuL, Mashkov KYu. On the Formation of Reactions During the Rolling of an Elastic Wheel on a Non-Deformable Base. Proceedings of the Moscow Higher Technical School. 1982(390):56–64. (In Russ.)
- Marokhin S. Prediction of Mobility Characteristics of a Special-Purpose Vehicle Equipped with Active Safety Systems. [dissertation] Moscow; 2005. (In Russ.) EDN: NNHRUT
- Gorelov VA, Evseev KB, Chudakov OI, Balkovsky KS. Evaluation of Curvilinear Motion Parameters of a Vehicle Train Using Simulation Modeling. News of the Moscow State Technical University “MAMI”. 2020(4(46)):2–16. (In Russ.) doi: 10.31992/2074-0530-2020-46-4-2-15 EDN: ADNOQT
- Gazizullin RL. Development of a Power Distribution Control Law for a Wheeled Vehicle’s Propulsion System When Moving on a Flat, Dense Support Surface. [dissertation] Moscow; 2023. (In Russ.) EDN: NYKGXQ
- Afanasyev BA, Zheglov LF, Zuzov VN, et al. Design of All-Wheel Drive Wheeled Vehicles: Textbook for Universities: In 3 Vol. Vol. 2. Moscow: MGTU im NE Baumana; 2008. (In Russ.) EDN: YNGUAB
- Platonov VF, Leinashvili GR. Tracked and Wheeled Transport and Traction Vehicles. Moscow: Mashinostroenie; 1986. (In Russ.)
- Goidin OP, Kositsyn BB, Stadukhin AA. Integrated Motion Control Law for an Articulated Wheeled Mobile Robot. In: Advanced Systems and Control Problems: Proceedings of the XX Anniversary All-Russian Scientific-Practical Conference. Donbai, Karachay-Cherkess Republic. Donbai; 2025:241–245. (In Russ.)
Supplementary files













